Planowanie i zarządzanie projektami? Z systemem Streamsoft Verto całość procesu przebiega sprawnie, intuicyjnie i kompleksowo. Docenią to szczególnie kierownicy i managerowie projektów.


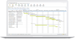
WBS - struktura podziału pracy w projekcie
WBS (ang. work breakdown structure) – wykorzystana w module technika pracy nad projektem umożliwia zdefiniowanie jak podzielone będą prace w ramach zespołu oraz umożliwia m.in. określenie hierarchii zadań i zdarzeń oraz zaplanowanie dla nich harmonogramu. Zależności można monitorować na wykresie Gantta.
Planowanie zapotrzebowania
Zapotrzebowanie na materiały, zasoby maszynowe i ludzkie w projekcie? Ich prawidłowe określenie jest jednym z warunków sukcesu. Także te kwestie wspomaga moduł, zapewniając środowisko, które gwarantuje wydajną i skuteczną współpracę.
Integracje z programami do projektowania
Weryfikacja dostępności materiałów w magazynie i wygenerowanie zapotrzebowania na zakup brakujących już na etapie opracowywania projektu! To możliwe dzięki integracji Streamsoft Verto z systemami typu CAD, do projektowania konstrukcji.
Bieżąca kontrola pracy i kosztów
Zadania w projekcie zaplanowane, wszystkie potrzebne zasoby przypisane. Czas na… realizację! Gdy korzystasz ze Streamsoft Verto, zachowujesz bieżącą kontrolę nad przebiegiem prac oraz generowanych kosztów. Jak? Po prostu śledzisz poziom realizacji planu już w trakcie realizacji zadań.

Earned value
Odbywa się to w oparciu o zaimplementowaną w systemie metodę analizy wartości wypracowanej – tzw. earned value, która umożliwia porównanie planu z wykonaniem na każdym poziomie realizacji – zarówno szczegółowo, jak i zbiorczo.
Stan zleceń kooperacji
Moduł umożliwia ewidencję zleceń kooperacyjnych realizowanych w projekcie, a tym samym zapewnia kontrolę nad stanem zleceń kooperacji oraz pozwala gromadzić informacje o kosztach usług podwykonawczych.
Umów bezpłatną prezentację systemu
Podczas prezentacji pokażemy jak system działa w praktyce.
Przedstawimy rolę narzędzia w skutecznym zarządzaniu procesami w Twojej firmie. Powiemy m.in. o możliwościach startowych ERP oraz opcji tworzenia dedykowanych rozwiązań – dla branży czy konkretnego procesu.

